Select Page

IOS EzVPN Server With Cisco VPN Client

by | 4-May-2021 | Cisco, Security, VPN

Applied version

  • IOS-S10 (EzVPN Server)
    • Cisco IOS version 15.2(4)S7
  • PC-C1 (EzVPN Client)
    • Cisco VPN Client version 5.0.07.0410

Configuration & Verification

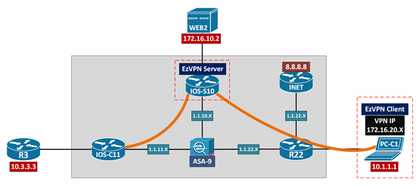
!! IOS-S10 EzVPN Server !! v15.2(4)S7 !! PC-C1 Cisco VPN Client !! v5.0.07.0410

! IP Routing between underlay

[IOS-S10] to [R22], 1.1.10.10 to 1.1.22.22

 

! Crypto ACL / Split Tunneling Inclusion

access-list 199 permit ip 172.16.10.0 0.0.0.255 any

 

! X-AUTH

aaa new-model

aaa authentication login EZVPN_AAA local

aaa authorization network EZVPN_AAA local

username user1 password cisco1

 

! ISAKMP/IKE Phase 1 security parameters

crypto isakmp policy 10

hash md5

authentication pre-share

group 2

encryption 3des

 

! Crypto client VPN IP pool

ip local pool EZVPN_POOL1 172.16.20.100 172.16.20.200

 

! Crypto ISAKMP client group //Mode-Config

crypto isakmp client configuration group EZVPN_GROUP1

key ISAKMP_KEY_G1

dns 8.8.8.8

domain docisco.com

pool EZVPN_POOL1

acl 199

 

! ISAKMP/IKE Phase 2 security parameters

crypto ipsec transform-set XF esp-3des esp-sha-hmac

 

! Crypto map parameters and binding

crypto dynamic-map DYNAMIC_MAP 1

set transform-set XF

reverse-route

 

crypto map STATIC_MAP client authentication list EZVPN_AAA

crypto map STATIC_MAP isakmp authorization list EZVPN_AAA

crypto map STATIC_MAP client configuration address respond

crypto map STATIC_MAP 1 ipsec-isakmp dynamic DYNAMIC_MAP

 

! Apply crypto profile

interface Fa0/0

crypto map STATIC_MAP

 

 

 

 

 

 

 

 

 

 

 

 

 

! IP Routing between underlay

[PC-C1] default route to [R22]

[R22] NAT 10.1.1.1 into 1.1.22.22

[R22] to [IOS-S10], 1.1.22.22 to 1.1.10.10

 

! VPN Client connection profile

Connection Entry: IOS-S10

Description: IOS-S10 EzVPN

Host: 1.1.10.10

 

Group Authentication

Name: EZVPN_GROUP1

Password: ISAKMP_KEY_G1

 

Transport

Enable Transparent Tunneling: IPSec over UDP (NAT/PAT)

 

! Cisco VPN Client connect to IOS-S10

Phase 1

IOS-S10#

ISAKMP:(1005):Old State = IKE_R_AM2  New State = IKE_P1_COMPLETE

 

Phase 1.5

IOS-S10#

ISAKMP:(1005):Need XAUTH

ISAKMP/xauth: request attribute XAUTH_USER_NAME_V2

ISAKMP/xauth: request attribute XAUTH_USER_PASSWORD_V2

ISAKMP:(1005):Input = IKE_MESG_INTERNAL, IKE_PHASE1_COMPLETE

ISAKMP:(1005):Old State = IKE_P1_COMPLETE  New State = IKE_XAUTH_REQ_SENT

 

! Cisco VPN Client send user credential

IOS-S10#

ISAKMP:(1005):deleting node -1349077011 error FALSE reason “Done with xauth request/reply exchange

 

ISAKMP:(1005):attributes sent in message:

Address: 0.2.0.0

ISAKMP:(1005):allocating address 172.16.20.103

ISAKMP: Sending private address: 172.16.20.103

ISAKMP: Sending IP4_DNS server address: 8.8.8.8

ISAKMP: Sending ADDRESS_EXPIRY seconds left to use the address: 86378

ISAKMP: Sending save password reply value 0

ISAKMP: Sending DEFAULT_DOMAIN default domain name: docisco.com

ISAKMP: Sending split include name 199 network 172.16.10.0 mask 255.255.255.0 protocol 0, src port 0, dst port 0

 

Phase 2

IOS-S10#

ISAKMP:(1005):Old State = IKE_QM_R_QM2  New State = IKE_QM_PHASE2_COMPLETE

 

! DPD check from Cisco VPN Client to IOS-S10

IOS-S10#

DPD/R_U_THERE received from peer 1.1.22.22

ISAKMP:(1005):Sending NOTIFY DPD/R_U_THERE_ACK protocol 1

 

! Routing via RRI

IOS-S10#show ip route 172.16.20.103

S        172.16.20.103/32 [1/0] via 1.1.22.22

 

! IPsec VPN session

IOS-S10#show crypto session detail

Interface: FastEthernet0/0

Username: user1

Group: EZVPN_GROUP1

Assigned address: 172.16.20.103

Uptime: 00:01:15

Session status: UP-ACTIVE

Peer: 1.1.22.22 port 49360 fvrf: (none) ivrf: (none)

Phase1_id: EZVPN_GROUP1

Desc: (none)

IKEv1 SA: local 1.1.10.10/4500 remote 1.1.22.22/49360 Active

Capabilities:CXN connid:1005 lifetime:23:58:22

IPSEC FLOW: permit ip 0.0.0.0/0.0.0.0 host 172.16.20.103

Active SAs: 2, origin: dynamic crypto map

Inbound:  #pkts dec’ed 0 drop 0 life (KB/Sec) 4608000/3524

Outbound: #pkts enc’ed 0 drop 0 life (KB/Sec) 4608000/3524

 

[Connectivity]

[WEB2] ping to [PC-C1], 172.16.10.2 to 172.16.20.103 [OK]

 

! Windows Routing Table

0.0.0.0/0 10.1.1.22 LAN1

 

172.16.0.0/16 On-link VPN_Adapter

172.16.10.0/24 172.16.0.1

172.16.20.103/32 On-link VPN_Adapter

172.16.255.255/32 On-link VPN_Adapter

 

! VPN Client > Status > Statistics

[Tunnel Details]

Address Information

Client: 172.16.20.103

Server: 1.1.10.10

 

Crypto

Encryption: 168-bit 3-DES

Authentication: HMAC-SHA1

 

Transport

Transparent Tunneling: Active on UDP port 4500

 

[Route Details]

Secured Routes

172.16.10.0/24

 

[Connectivity]

[PC-C1] ping to [WEB2], 172.16.20.103 to 172.16.10.2 [OK]

[PC-C1] ping to [INET], 10.1.1.1 to 8.8.8.8 [OK]

! Disabling split tunneling

key ISAKMP_KEY_G1

no acl 199

 

 

 

 

 

 

 

! Windows Routing Table

0.0.0.0/0 172.16.0.1

172.16.0.0/16 On-link VPN_Adapter

172.16.20.103/32 On-link VPN_Adapter

172.16.255.255/32 On-link VPN_Adapter

 

[Route Details]

Secured Routes

0.0.0.0/0

 

[Connectivity]

[PC-C1] to [WEB2], 172.16.20.103 to 172.16.10.2 [OK]

[PC-C1] to [INET], 172.16.20.103 to 8.8.8.8 [NOK]

//route add 8.8.8.8/32 10.1.1.22 LAN1 won’t help

0 Comments

Submit a Comment

Your email address will not be published. Required fields are marked *