Select Page

IPsec VPN With DVTI-EEzVPN Routing

by | 8-May-2021 | Cisco, Security, VPN

Applied version

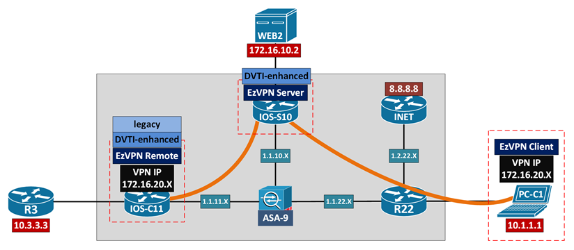
  • IOS-S10 (EzVPN Server)
    • Cisco IOS version 15.2(4)S7
  • PC-C1 (EzVPN Client)
    • Cisco VPN Client version 5.0.07.0410
  • IOS-C11 (EzVPN Remote)
    • Cisco IOS version 15.5(2)T

EzVPN Server interface Tunnel properties

IOS-S10#show interface virtual-access1
  • Encapsulation TUNNEL
  • Tunnel vaccess, cloned from Virtual-Template2
  • Tunnel source 1.1.10.10, destination 1.1.22.22
  • Tunnel protocol/transport IPSEC/IP
  • Tunnel protection via IPSec (profile “IPSEC_PROF_G1“)

 

IOS-S10#show ip interface virtual-access1

  • Interface is unnumbered. Using address of Loopback10 (10.10.10.10)
  • Inbound access list is DENY_PING_ONLY
  • Post encapsulation features: IPSEC Post-encap output classification

Configuration & Verification

!! EzVPN Server !! !! EzVPN Client + EzVPN Remote !!

! Routing via auto-RRI

S        172.16.20.105/32 is directly connected, Virtual-Access1

S        172.16.20.106/32 [1/0], Virtual-Access2

S        172.16.20.107/32 [1/0], Virtual-Access2

 

! IPsec VPN session

IOS-S10 #show crypto session detail

 

//to Cisco VPN Client

Interface: Virtual-Access1

Username: user1

Profile: ISAKMP_PROF_G2

Group: EZVPN_GROUP2

Assigned address: 172.16.20.105

Uptime: 00:01:35

Session status: UP-ACTIVE

Peer: 1.1.22.22 port 63141 fvrf: (none) ivrf: (none)

Phase1_id: EZVPN_GROUP2

Desc: (none)

Session ID: 0

IKEv1 SA: local 1.1.10.10/4500 remote 1.1.22.22/63141 Active

Capabilities:CXN connid:1006 lifetime:23:58:23

IPSEC FLOW: permit ip 0.0.0.0/0.0.0.0 host 172.16.20.105

Active SAs: 2, origin: crypto map

Inbound:  #pkts dec’ed 11 drop 0 life (KB/Sec) 4362967/3504

Outbound: #pkts enc’ed 11 drop 0 life (KB/Sec) 4362967/3504

 

//to legacy EzVPN Remote

Interface: Virtual-Access2

Username: user1

Profile: ISAKMP_PROF_G1

Group: EZVPN_GROUP1

Assigned address: 172.16.20.106

Uptime: 00:01:04

Session status: UP-ACTIVE

Peer: 1.1.11.11 port 500 fvrf: (none) ivrf: (none)

Phase1_id: EZVPN_GROUP1

Desc: (none)

Session ID: 0

IKEv1 SA: local 1.1.10.10/500 remote 1.1.11.11/500 Active

Capabilities:CX connid:1007 lifetime:23:58:55

IPSEC FLOW: permit ip 0.0.0.0/0.0.0.0 host 172.16.20.106

Active SAs: 2, origin: crypto map

Inbound:  #pkts dec’ed drop 0 life (KB/Sec) 4179192/3535

Outbound: #pkts enc’ed drop 0 life (KB/Sec) 4179192/3535

 

//to enhanced EzVPN Remote

Interface: Virtual-Access2

Username: user1

Profile: ISAKMP_PROF_G1

Group: EZVPN_GROUP1

Assigned address: 172.16.20.107

Uptime: 00:04:30

Session status: UP-ACTIVE

Peer: 1.1.11.11 port 500 fvrf: (none) ivrf: (none)

Phase1_id: EZVPN_GROUP1

Desc: (none)

Session ID: 0

IKEv1 SA: local 1.1.10.10/500 remote 1.1.11.11/500 Active

Capabilities:CX connid:1008 lifetime:23:55:29

IPSEC FLOW: permit ip 0.0.0.0/0.0.0.0 0.0.0.0/0.0.0.0

Active SAs: 2, origin: crypto map

Inbound:  #pkts dec’ed 5 drop 0 life (KB/Sec) 4179192/3329

Outbound: #pkts enc’ed 5 drop 0 life (KB/Sec) 4179192/3329

!! Cisco VPN Client

! Outgoing routing (PC-C1-to-WEB2)

s=172.16.20.105, d=172.16.10.2

  • 172.16.10.0/24 172.16.0.1
  • Outgoing interface: Cisco_VPN_Adapter_172.16.20.105
  • ARP: 172.16.0.1 aabb.cc00.7010

 

//Go to IPsec VPN encapsulation process

s=10.1.1.1, d=1.1.10.10

  • 1.1.10.10/32 10.1.1.22
  • Outgoing interface: LAN_Adapter_10.1.1.1
  • ARP: 10.1.1.22 aabb.cc00.7010

 

!! Enhanced EzVPN Remote

Routing via auto-RRI (split tunneling)

S        172.16.10.0/24 [1/0], Virtual-Access1

//Don’t use manual static route

IOS-C11(config)#no ip route 172.16.10.0 255.255.255.0 Ethernet0/0 1.1.11.9

 

! Outgoing routing (R3-to-WEB2)

IOS-C11#

s=10.3.3.3 (Ethernet0/1), d=172.16.10.2, MCI Check

s=172.16.20.108 (Ethernet0/1), d=172.16.10.2 (Virtual-Access1)

  • Post-routing NAT Outside(26)
  • NAT ALG proxy(63)
  • g=172.16.10.2, forward
  • post-encap feature, IPSEC Post-encap output classification(16)
  • sending full packet

 

s=1.1.11.11 (local), d=1.1.10.10 (Ethernet0/0)

  • Post-routing NAT Outside(26)
  • NAT ALG proxy(63)
  • g=1.1.11.9, forward
  • sending full packet
  • ARP: 1.1.11.9 5000.0004.0003

 

! Incoming routing (WEB2-to-R3)

IOS-C11#

s=1.1.10.10 (Ethernet0/0), d=1.1.11.11

  • NAT Outside(91)
  • MCI Check

s=1.1.10.10 (Ethernet0/0), d=1.1.11.11 (Ethernet0/0)

  • Post-routing NAT Outside(26)
  • Rcvd
  • stop process pak for forus packet

 

s=172.16.10.2 (Virtual-Access1), d=10.3.3.3

  • NAT Outside(91)
  • MCI Check(108)

s=172.16.10.2 (Virtual-Access1), d=10.3.3.3 (Ethernet0/1)

  • NAT Inside(8)
  • NAT ALG proxy(63)
  • g=10.3.3.3, forward
  • sending full packet
  • ARP: 10.3.3.3 aabb.cc00.5000

 

 

 

 

 

 

 

 

 

 

 

 

 

 

0 Comments

Submit a Comment

Your email address will not be published. Required fields are marked *